货运流
中间件系统推理分送中心
astrialia和新西
货运流系统中间件系统提供模块化框架内全方位排序和处理功能其自定义功能使其能够满足Freight、Parcel和配送中心的独特需求
货运流强功能设计处理:
规划
系统低级控件和IT子系统之间的关键接口,提供适应动态中枢操作所需不同量和调度的灵活性
排序
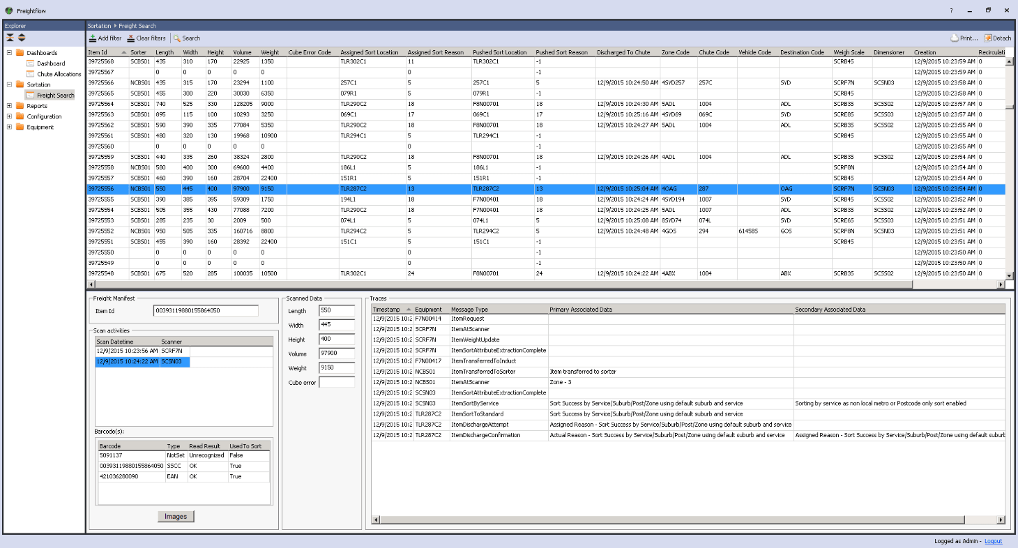
与ERPs和Form管理系统接口接收作业指令或manisest数据向控制系统传送排序信息并按需高速通信货运流还存储产品运动跟踪实时更新ERP
可视化控制
金博宝捕鱼集成大福获3D控制系统软件Sym3生成动态三维视图枢纽操作
报表优化
除视频编码和摄像头抓取外,与自动维度系统通信高度、长度、宽度和权重抓取
可缩放性
可部署低量操作和高容量操作,这要归功于可缩放模块架构、虚拟化技术以及软件性能
货运流模块
- 排序引擎与低级控件通信引导项目到指定的降落伞并可能连接视频编码系统
- 商业逻辑引擎负责连接IT系统接收每日项目清单并报回
- 历史学家存储运维数据数据库
- 操作数据库处理所有实排序图和跟踪项目
- 历史数据库报告业务情报
- 工作站用于管理和配置排序引擎,并显示报表和直播仪表板
案例研究
TNT快递澳洲
TNT开放超级中心设施安装大型高速排序系统3D软件套件Sym3

